JVM学习笔记
问题:
- 运行的系统突然卡死,系统无法访问,甚至直接OOM
- 想解决线上JVM GC 问题,但看不懂日志
- 如何解决GC、OOM等问题
思考:
- 如何让系统更快
- 如何避免系统出现瓶颈
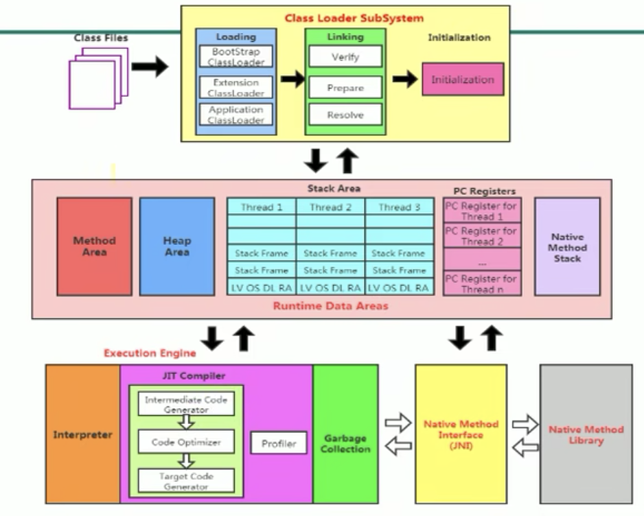
JVM整体结构

java代码执行流程



反编译指令:
1 | |
总结:由于跨平台性的设计,Java的指令都是根据栈来设计的
栈:跨平台性、指令集小、指令多;执行性能比寄存器差
JVM的生命周期
- 虚拟机的启动
- 虚拟机启动是通过引导类加载器(bootstrap class loader),创建初始类(initial class)来完成的,这个类有虚拟机的具体实现指定的
- 虚拟机的执行
- 程序开始制定的时他才运行,程序结束他就停止
- 执行java程序,实际是执行一个叫java虚拟机的进程
- jps命令 :打印当前执行的进程
- 虚拟机的退出
- 程序正常执行结束
- 遇到异常货错误而异常终止
- 由于操作系统错误导致java虚拟机进程终止
- 线程调用Runtime类或System类的exit方法,或Runtime类的halt方法,并且Java安全管理器也允许这次exit或halt操作
- 了解:JNI规范描述了用JNI Invocation API来加载或卸载Java虚拟机时,Java虚拟机的退出情况
JVM的发展历程
Sum Classic VM
- 只提供了解释器
- Hotspot内置了Sum Classic VM
- 如需需要JIT则需要外挂,而且必须二选一无法协同工作
Exact VM
- 虚拟机可以知道内存中某个位置的数据具体是什么类型
- 具备现代高性能虚拟机的雏形
- 热点探测
- 编译器与解释器混合工作模式
Hotspot
- 默认使用的,占据目前市场
- 热点代码探测技术
- 通过计数器找到最具变异价值的代码,触发时及时编译或栈上替换
- 通过编译器与解释器协同工作,在最优化的程序响应时间与最佳执行性能中取得平衡
JRockit
- 专注于服务器端
- JRockit JVM是时间上最快的JVM
J9:IBM公司开发的
KVM和CDC/CLDC Hotspot
Azul VM
Apache Harmony:IBM与Intel联合开发开源的
内存结构

类加载器














引导类加载器打印类加载器会为null